阿道
Follow
阿道博客
0
Followers
0
Followings
Patron
首页
作品集
Archives
关于我
DNS
Latest
Hottest
Most Commented
AdGuard Home 基础教程及报错解决
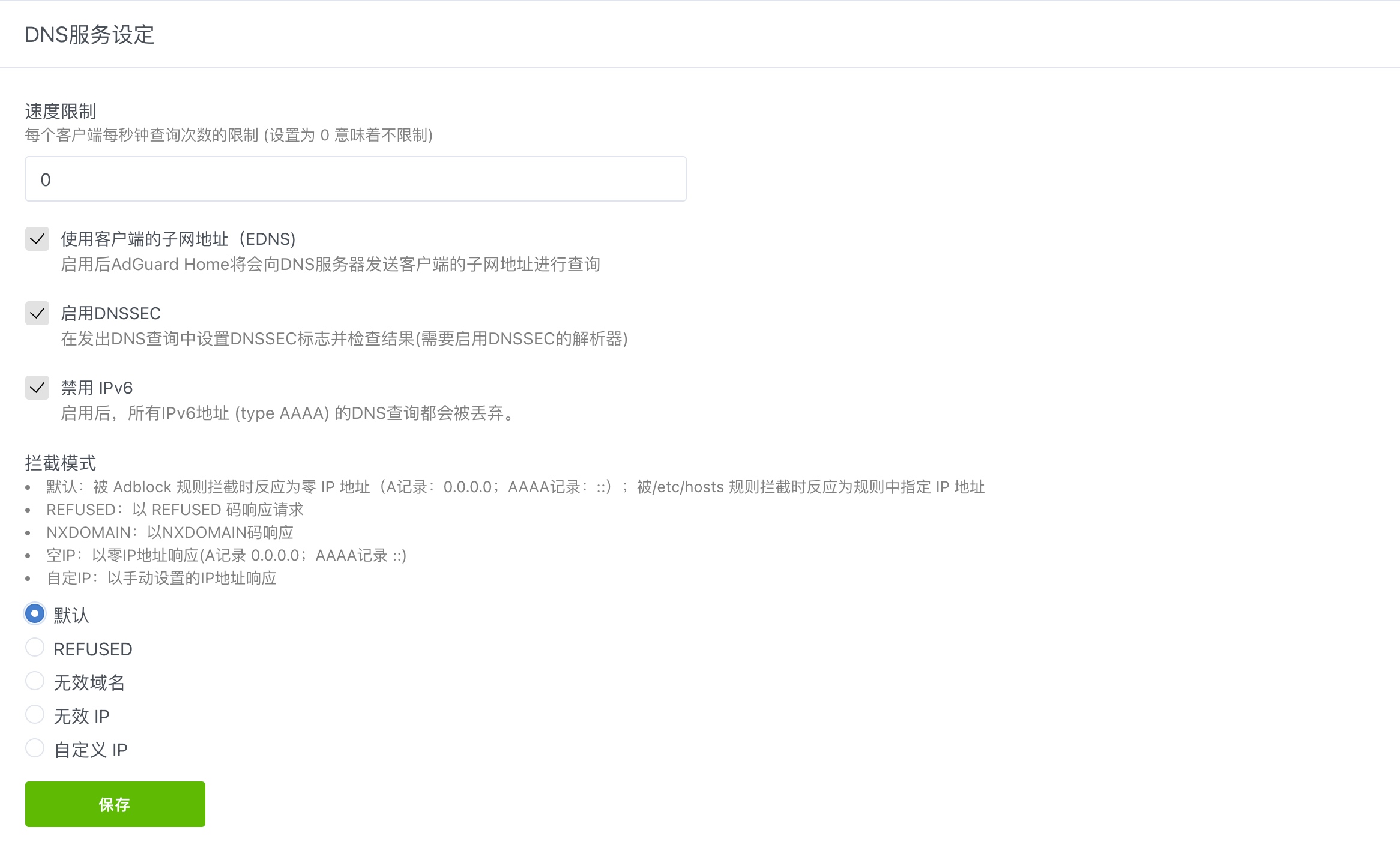
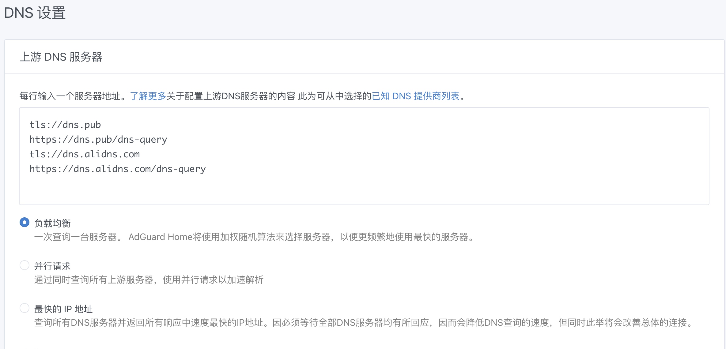
安装过程 完善中 设置 常规设置 DNS 设置 DNS 设置 tls://dns.pub https://dns.pub/dns-query tls://dns.alidns.com https://dns.alidns.com/dns-query 119.29.29.29…
AdGurad Home
0 min
5 years ago
Ownership of this blog data is guaranteed by blockchain and smart contracts to the creator alone.
Blockchain ID
#72589
Owner
0xf792ff05f5ef75a33b7ebe886672fe454f6dd81c
Transaction Hash
Creation 0x4178e08f...c9d69b4962
Last Update 0xdfc63772...2725978686
IPFS Address
ipfs://QmZC1vZ7x1iZER2YmDEkfoLidZAhx6VD55mNRAnzpusjKd